Ritning - Makro
Hem ›› Inställningar ›› Systeminställningar ››
Makro
Hem | System | Systeminställningar| Ritning | Makro
Skapa/redigera makron
Med makron bygger du enkelt upp dina egna sammansatta funktioner från några av Topocads kommandon. De kommandon/makrotyper som finns tillgängliga i makron är skapa punkt, polygon, linje, symbol och text samt ändra och kopiera egenskaper. Det finns också en avgränsare man kan lägga till.
Det makrot gör är att ge objektet samt eventuellt lagret rätt egenskaper och attribut.
Det finns två sätt att skapa nya makron. Ett beskrivs här, och det andra sättet finns beskrivet under Ritning|Övrigt|Verktyg, Makro.

Det finns två olika makromenyer, en för CAD-ritning och en för planbestämmelser. De har olika anrop i Topocads ritning.
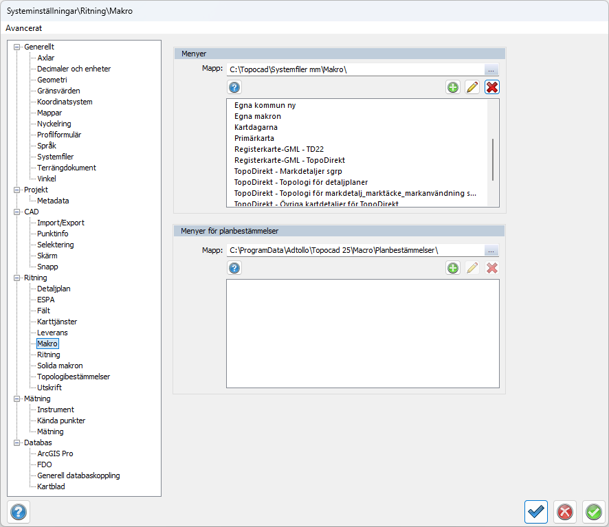
Menykatalog
Här anges sökvägen till den mapp där XML-filerna ligger eller ska skapas. Menyer: Här visas de namn på menyer (XML-filer) som hittas in mappen. Flera olika menyer kan skapas och man kan växla mellan dessa direkt i verktygsboxen för makron.
Makron sparas i en xml-fil som kan delas med andra genom att lägga den på nätverket med access från andra och du kan även kopiera och skicka filen till andra.
Skapa ny meny
För att skapa en ny makromeny välj Ny.
Ange ett namn för menyn. Om man sedan trycker OK så skapas XML-filen men det går även att lägga till makrona nu direkt och sedan trycka OK.
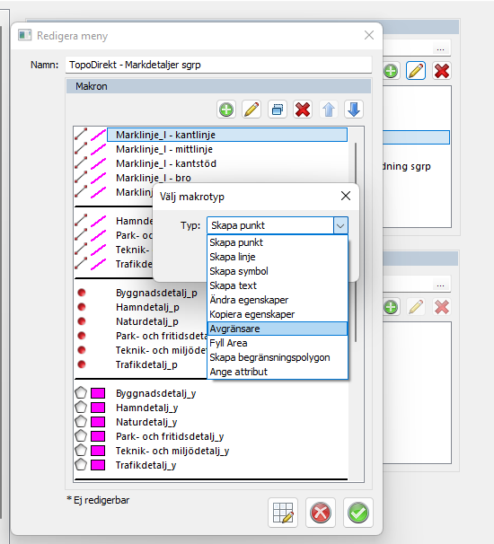
För att skapa ett makro i menyn välj Lägg till (grönt plus).

Välj vilken typ av makro som ska skapas. De som finns att välja på är skapa punkt, linje, symbol, text, ändra egenskaper, kopiera egenskaper, avgränsare, fyll area samt skapa begränsningspolygon.
Skapa punkt
Ange vilket namn makrot ska ha, t ex Skapa Gränspunkt. Detta makro använder kommandot skapa punkt.




Lager: Här anges de inställningar som lagret ska få om det skapas, finns lagrernamnet redan i ritning så är det ritningens lager som gäller.
Objekt: Här anges objektets egenskaper för färg, linjetyp och linjebredd.
Linje: Här anges eventuellt punkt id, punktkod och om linjen ska vara sluten samt eventuell fyllnadstyp och fyllndsfärg om det ska vara en yta.
Attribut: Här kan man definiera vilka attribut som objektet ska få.
Dölj kommandodialog: Om denna bockas för så kommer kommandodialogen inte visas när makrot körs, dialogen kan dock aktiveras i makrot med snabbkommandot Q.
Skapa symbol
Ange vilket namn makrot ska ha, t ex Skapa Gränspunkt, Symbol. Detta makro använder kommandot Sätt in Symbol.




Lager: Här anges de inställningar som lagret ska få om det skapas, finns lagrernamnet redan i ritning så är det ritningens lager som gäller.
Objekt: Här anges objektets egenskaper för färg, linjetyp och linjebredd.
Symbol: Välj vilken symbol som ska användas samt eventuell rotation och skala. Det går också att ange punkt id samt punktkod för symboler.
OBS! om du har angett en punktkod som har en symbol kopplad så kommer den inte att visas då objektet redan är en symbol och har därmed högre prioritet.
Attribut: Här kan man definiera vilka attribut som objektet ska få.
Dölj kommandodialog: Om denna bockas för så kommer kommandodialogen inte visas när makrot körs, dialogen kan dock aktiveras i makrot med snabbkommandot Q.
Skapa text
Ange vilket namn makrot ska ha, t ex Skapa text. Detta makro använder kommandot Sätt in Text.




Lager: Här anges de inställningar som lagret ska få om det skapas, finns lagrernamnet redan i ritning så är det ritningens lager som gäller.
Objekt: Här anges objektets egenskaper för färg, linjetyp och linjebredd.
Text: Här anges texthöjd, skalbredd, typsnitt samt justering(insättningspunkt).
Attribut: Här kan man definiera vilka attribut som objektet ska få.
Dölj kommandodialog: Ej möjligt för detta makro.
Ändra egenskaper
Ange vilket namn makrot ska ha, t ex Ändra till fastighetsgräns. Detta makro använder kommandot Modifiera Flytta.


Lager: Här anges de inställningar som lagret ska få om det skapas, finns lagrernamnet redan i ritning så är det ritningens lager som gäller.
Objekt: Här anges objektets egenskaper för färg, linjetyp och linjebredd.
Dölj kommandodialog: Om denna bockas för så kommer kommandodialogen inte visas när makrot körs, dialogen kan dock aktiveras i makrot med snabbkommandot Q.
Kopiera egenskaper
Ange vilket namn makrot ska ha, t ex Kopiera till fastighetsgräns. Detta makro använder kommandot Skapa Kopiera.


Lager: Här anges de inställningar som lagret ska få om det skapas, finns lagrernamnet redan i ritning så är det ritningens lager som gäller.
Objekt: Här anges objektets egenskaper för färg, linjetyp och linjebredd.
Dölj kommandodialog: Om denna bockas för så kommer kommandodialogen inte visas när makrot körs, dialogen kan dock aktiveras i makrot med snabbkommandot Q.
Avgränsare
Denna typ skapar en heldragen avgränsare i menyn.




